跳到主要内容

测量与标定

XCP 配置

  1. 添加 ECU 在菜单中依次选择 XCP module -> Configuration,在 Devices 上右键选择 Add ecu,示例如下:

输入 ECU 名称,示例如下:


2. 导入 A2L 文件
点击 Import,示例如下:

导入成功后会显示文件名,示例如下:

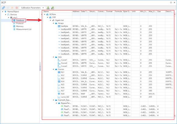
同时数据库会显示观测(observation)与标定(calibration)量表,示例如下:

3. 配置协议(Protocol)、DAQ 与事件(Event)

连接 ECU

配置完成后,点击 Connect 与 ECU 建立连接,示例如下:

连接成功后的界面示例如下:

测量

  1. 添加观测量(Observations) 选择要观测的量(支持多选),右键添加到测量列表或 Measurement 窗口(需先在菜单栏通过 Measurement 新建 Measurement 窗口),或添加到 Graphics 中,示例如下:

  2. 选择测量模式
    可选择轮询(Polling)或 DAQ 模式

  3. 监视观测值 将观测项添加到 Graphics 或 Measurement 窗口中进行实时监视,示例如下:

标定

  1. 新建一个 Calibration 窗口,示例如下:

  2. 将标定量拖拽到 Calibration 窗口,示例如下:

  3. 修改标定量的数值,示例如下:

配置的导入与导出

  1. 可以导出当前 XCP 配置的内容,示例如下:

  2. 可以导入/导出 XCP 配置内容,示例如下:

标定量的导入与导出

  1. 所有标定窗口的内容均可导出,示例如下:


导入所有标定窗口的内容,示例如下: